Scroll down to see more

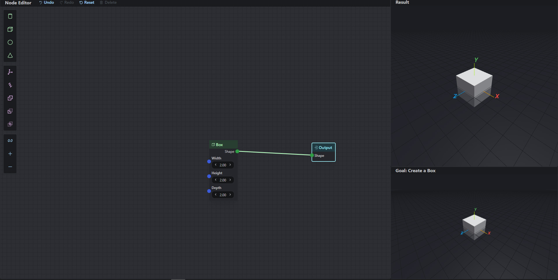
Master Thesis Procedural Modeling with Nodes

My master thesis will be on node editors for creating procedural models and the question:

How can users learn such editors quicker, or how can the user performance/workflow on such editors be improved?

To test this, I've created a React prototype to test different implementations in a factorial experiment design.

Date

2022

Task Create Q
Connection Directionality
Master Thesis Q Graph
Connection Support
Node Description
Node Suggestion